Alexa Notifications

Proactive Notifications Redesign for Echo Show & Mobile

Company Amazon
Role Product Lead
Scope Alexa Proactive Notifications

Overview

The Alexa Notifications project redesigned how proactive notifications are delivered across Echo Show devices and the Alexa mobile app. The goal was to transform notifications from a source of customer frustration into a valuable, personalized experience — surfacing the right information at the right time while giving users full control over what they receive.

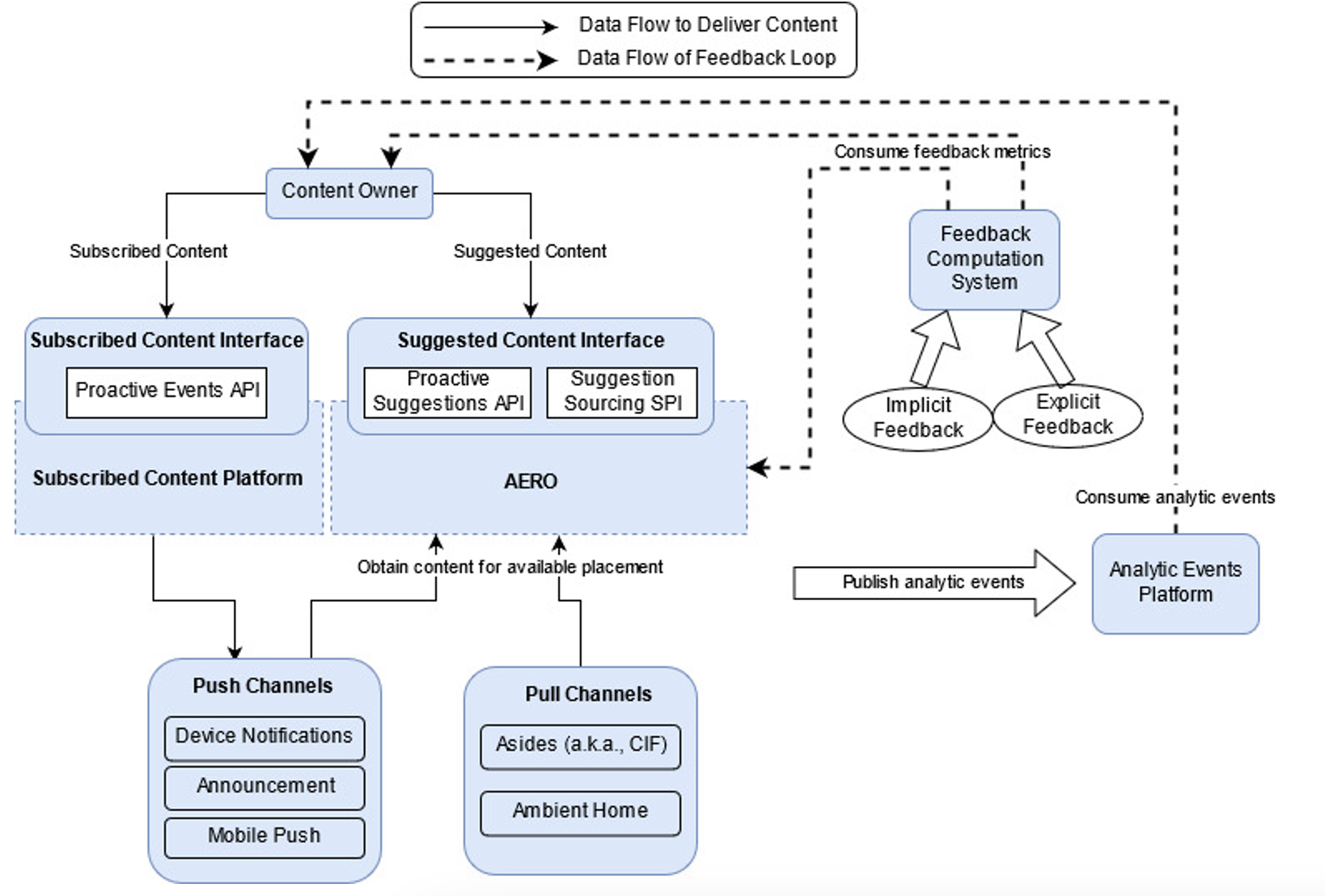
System Architecture

The notification platform was designed around two content models: subscribed content (explicitly opted-in by users) and suggested content (proactively surfaced based on user behavior). A feedback computation system captures both implicit and explicit signals to continuously improve notification relevance and timing.

System architecture diagram showing subscribed and suggested content flows with push and pull channels
Subscriptions and Suggestions mental model showing content flow through push channels (device notifications, announcements, mobile push) and pull channels (Asides, Ambient Home)

3-Year Plan: Sample VUI Experience

A sample Voice User Interface (VUI) interaction demonstrating the envisioned notifications experience — how Alexa proactively delivers relevant information through natural voice interactions.

Notifications 3-Year Plan — sample VUI interaction demonstrating the proactive notifications vision

Multimodal Launch

The redesigned notification experience launched on Echo Show devices with a new unread notification icon, rotating notification home cards with rich media, and interactive feedback features. Each notification card provides at-a-glance information with hints for quick actions, allowing customers to indicate their preferences directly on the device.

Press release and FAQ document for the Alexa Notifications multimodal launch
PRFAQ for the notifications experience redesign on Echo Show devices

Echo Show Experience

On Echo Show, the redesigned experience proactively displays the most relevant unread notifications when a user approaches the device. Notification detail cards show rich information with interactive actions, and a new feedback feature lets customers indicate their preferences to help Alexa learn and adapt over time.

Four Echo Show screens showing notification cards, deals, and feedback UI
Echo Show notification experience — rich notification cards with deals, shipment alerts, and user preference controls

Mobile App Experience

The Alexa mobile app notification center provides a chronological feed of all notifications including sports score updates, reminders, stock market alerts, and more. Users can quickly scan, act on, or dismiss notifications in a clean, familiar mobile interface.

Alexa mobile app notification center showing sports updates, reminders, and stock alerts
Alexa mobile app Notification Center with sports updates, reminders, and financial alerts

User Research

A deep analysis of customer frustration with the Yellow Light Ring (YLR) notification indicator revealed key pain points: customers didn't want notifications for other household members, were frustrated by default opt-in notifications, and wanted granular control over what triggers alerts. This research directly informed the redesign's emphasis on user control and personalization.

Yellow Light Ring frustration analysis documenting customer concerns about notification control
Yellow Light Ring frustration analysis — customer research identifying key pain points around notification control, shared devices, and default opt-ins

Business Impact

A comprehensive P&L forecast was developed to model the business impact of owned notifications, including monetization through feature discovery, shopping notifications, and direct monetization channels. The forecast tracked total actions, monetization enablement, and infrastructure costs across multiple notification categories.

Notifications P&L forecast spreadsheet showing monetization projections
Owned Notifications P&L — business model and monetization forecast across notification categories

Outcome

The redesigned notification experience launched across all Echo Show devices, delivering personalized, actionable notifications that respect user preferences. The project successfully balanced business monetization goals with customer satisfaction by putting control in the user's hands and leveraging feedback signals to continuously improve relevance.

Multimodal and mobile app launches, combined with diversified content through vertical partnerships (Follow, Shopping, News, and Music), grew Notifications active users from 80M to 100M+ MAU with a 200% increase in actions taken per user.

Adaptive backoff based on voice interruptions and visual Like/Dislike feedback tuned Notifications to be more relevant and less intrusive, reducing the interruption rate by 10%.